当前位置:论坛首页 > Linux面板 > 求助

【已回应】BT屏蔽IP段后,用户还能发帖

发表在 Linux面板2019-6-19 14:21 [复制链接] 7 1524

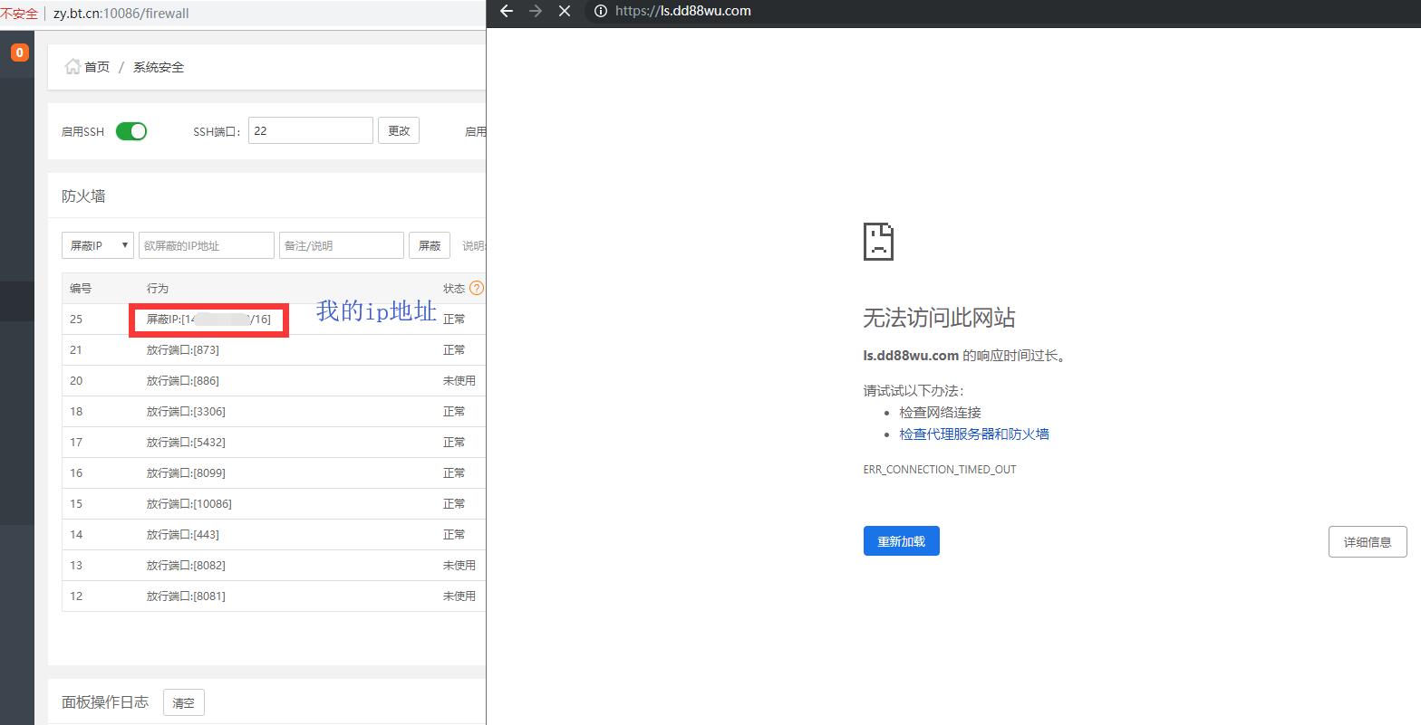
今天13:18屏蔽这个IP段后,
14:07又被发帖机发了,这种怎么破啊?
每天被注册机,发帖机烦死了。
QQ图片20190619141732.png
2.png
3.png
使用道具 举报 只看该作者 回复
发表于 2019-6-19 14:30:17 | 显示全部楼层
那玩意不好使。我以前用的时候发现要重起服务器才生效不知道为啥。后来还是直接用的NGINX屏蔽。这个只要重载配制就行了
使用道具 举报 回复 支持 反对
发表于 2019-6-19 15:58:41 | 显示全部楼层
你的ip屏蔽错误了  183.160.0.0/16 这样才对
这是我的测试结果:
先屏蔽了自己的ip;

未开代理.jpg

开启代理后:
开了代理.jpg
使用道具 举报 回复 支持 反对
发表于 2019-6-19 16:31:35 | 显示全部楼层
大炮运维V587 发表于 2019-6-19 15:58
你的ip屏蔽错误了  183.160.0.0/16 这样才对这是我的测试结果:
先屏蔽了自己的ip;

如果你的是正确的。那你们这就是一个BUG了。你的C段 不是楼主所需要屏蔽的。
183.160.104.0/24   这才是它要屏蔽的254个IP地址。。。
使用道具 举报 回复 支持 反对
发表于 2019-6-19 16:58:15 | 显示全部楼层
本帖最后由 monface 于 2019-6-19 17:01 编辑
287062217 发表于 2019-6-19 16:31
如果你的是正确的。那你们这就是一个BUG了。你的C段 不是楼主所需要屏蔽的。
183.160.104.0/24   这才是 ...

你是对的
183.160.104.0/24   是只183.160.104.1--183.160.104.255  这个ip段,一共255个ip
183.160.0.0/24   是指183.160.0.0--183.160.0.255这个ip段 ,255个ip。
如果是183.160.0.0/16  就是183.160.0.0--183.160.255.255这个ip段 ,65535个ip了。
版主那个是错的。


使用道具 举报 回复 支持 反对
发表于 2019-6-20 14:18:30 | 显示全部楼层
再顶一下,版主,请修复。
使用道具 举报 回复 支持 反对
发表于 2019-6-20 15:02:05 | 显示全部楼层
287062217 发表于 2019-6-19 16:31
如果你的是正确的。那你们这就是一个BUG了。你的C段 不是楼主所需要屏蔽的。
183.160.104.0/24   这才是它 ...

感谢您的指正
使用道具 举报 回复 支持 反对
发表于 2019-6-20 15:02:17 | 显示全部楼层
monface 发表于 2019-6-19 16:58
你是对的
183.160.104.0/24   是只183.160.104.1--183.160.104.255  这个ip段,一共255个ip
183.160.0.0/2 ...

感谢你的指正!
使用道具 举报 回复 支持 反对
您需要登录后才可以回帖 登录 | 立即注册

本版积分规则

普通问题处理

论坛响应时间:72小时

问题处理方式:排队(仅解答)

工作时间:白班:9:00 - 18:00

紧急运维服务

响应时间:3分钟

问题处理方式:宝塔专家1对1服务

工作时间:工作日:9:00 - 18:30

宝塔专业团队为您解决服务器疑难问题

点击联系技术免费分析

工作时间:09:00至18:30

快速回复 返回顶部 返回列表