宝塔双11特惠活动,企业版2299元/3年,立省700元,还送3年SSL证书!查看活动
当前位置:论坛首页 > Linux面板 > 求助

【已解答】安装的时候为什么突然出现 域名 SSL 证书这个...

发表在 Linux面板2023-6-20 12:32 [复制链接] 8 4683

本帖最后由 宝塔用户_xoxxhk 于 2023-6-21 17:08 编辑

按照以往安装的时候都没有这 SSL 证书

现在突然出现这个 ssl


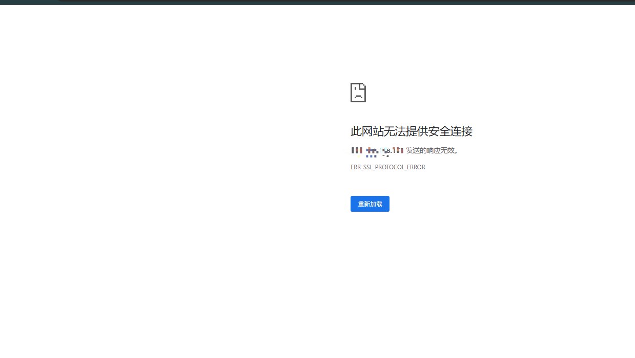
现在每次打开控制面板,一直提示空白页面显示不安全,要么就是操作一会,就又跳到这个空白页面显示不安全页面提醒(面板之前的操作就丢失了没保存上)


按照论坛相关客服的回复关闭 ssl 这个,但是后台不再提示空白页面显示不安全了,直接变成 404 页面,使用无痕也是


我实在想不明白控制面板平白无故出现 ssl 配置是啥原因,既然给配置,但又不能正常访问,控制面板基本都是通过 IP 来访问管理的,又没有域名,怎么就要求SSL,已经给了这个SSL配置了,后台也没有控制面板的对控制面板配置域名设置的位置,让安装过程中的SSL有效果


后台不给IP面板配置域名,就不要安装过程中突然加那么一项SSL


现在网站配置一些网站,搬一次贼蛋疼~~~


Dingtalk_20230620123704.jpg
日常操作界面

Dingtalk_20230620125107.jpg


刚刚又出现了




8.0宝塔就是这样造型


Dingtalk_20230621170631.jpg
使用道具 举报 只看该作者 回复
发表于 2023-6-20 12:36:44 | 显示全部楼层
现在熬着时不时的404错误管理着,有推荐平替稳定的环境吗?主要是wp系统
使用道具 举报 回复 支持 反对
发表于 2023-6-20 14:13:03 | 显示全部楼层
您好,关于设置过面板SSL问题,如果您取消了面板SSL,您就需要使用HTTP访问。如果提示截图第三张截图的问题,
麻烦您浏览器缓存清理,如果您之前使用了HTTPS访问,后续取消了面板SSL设置,再去使用https访问就会提示第三张
截图的问题。

提示404的问题,这个就是保存再浏览器的cookie会话信息过期导致,会话过期后无法验证面板连接信息就会直接返回404的状态信息
使用道具 举报 回复 支持 反对
发表于 2023-6-20 14:16:45 | 显示全部楼层
谢花郎 发表于 2023-6-20 14:13
您好,关于设置过面板SSL问题,如果您取消了面板SSL,您就需要使用HTTP访问。如果提示截图第三张截图的问题 ...

我实在想不明白控制面板平白无故出现 ssl 配置是啥原因,既然给配置,但又不能正常访问,控制面板基本都是通过 IP 来访问管理的,又没有域名,怎么就要求SSL,已经给了这个SSL配置了,后台也没有控制面板的对控制面板配置域名设置的位置,让安装过程中的SSL有效果


后台不给IP面板配置域名,就不要安装过程中突然加那么一项SSL


清理浏览器缓存,普通缓存清理了不起作用,要清理全部换成,连访问记录啥的,这样,我浏览器保存的其他资料信息都被牵连删除了
使用道具 举报 回复 支持 反对
发表于 2023-6-21 10:59:00 | 显示全部楼层
谢花郎 发表于 2023-6-20 14:13
您好,关于设置过面板SSL问题,如果您取消了面板SSL,您就需要使用HTTP访问。如果提示截图第三张截图的问题 ...

现在后台按照官方操作去掉,SSL去掉了,但是宝塔登录不上去了,点那个登陆按钮一点用都没有,再怎么刷新就是登录不上去,为啥非要强制配置面板SSL?为啥非要强制配置面板SSL?为啥非要强制配置面板SSL?为啥非要强制配置面板SSL?为啥非要强制配置面板SSL?为啥非要强制配置面板SSL?为啥非要强制配置面板SSL?
使用道具 举报 回复 支持 反对
发表于 2023-6-21 11:10:39 | 显示全部楼层
宝塔用户_xoxxhk 发表于 2023-6-21 10:59
现在后台按照官方操作去掉,SSL去掉了,但是宝塔登录不上去了,点那个登陆按钮一点用都没有,再怎么刷新 ...

您好,没有强制部署SSL,安装时是有提示您是否开启,如您输入N是拒绝开启的。
您可以在浏览器选择您访问的面板URL地址进行清理缓存以及cookie信息的
使用道具 举报 回复 支持 反对
发表于 2023-6-21 16:17:49 | 显示全部楼层
谢花郎 发表于 2023-6-21 11:10
您好,没有强制部署SSL,安装时是有提示您是否开启,如您输入N是拒绝开启的。
您可以在浏览器选择您访问 ...

之前安装面板的时候都没有 ssl这个安装流程,全程都是yyyy过来,现在突然中间加个ssl,这是打个措手及么?
使用道具 举报 回复 支持 反对
发表于 2023-6-21 17:09:40 | 显示全部楼层
谢花郎 发表于 2023-6-21 11:10
您好,没有强制部署SSL,安装时是有提示您是否开启,如您输入N是拒绝开启的。
您可以在浏览器选择您访问 ...

我现在换了浏览器,从谷歌换到火狐,
你看按钮颜色,就是点击之后的,也登录不上去,为什么莫名其妙的突然加一个ssl进去
使用道具 举报 回复 支持 反对
发表于 2023-6-25 15:07:23 | 显示全部楼层
宝塔用户_xoxxhk 发表于 2023-6-21 17:09
我现在换了浏览器,从谷歌换到火狐,
你看按钮颜色,就是点击之后的,也登录不上去,为什么莫名其妙的突 ...

您提供面板登录URL地址给我,通过论坛私信我,我这里试下
使用道具 举报 回复 支持 反对
您需要登录后才可以回帖 登录 | 立即注册

本版积分规则

普通问题处理

论坛响应时间:72小时

问题处理方式:排队(仅解答)

工作时间:白班:9:00 - 18:00

紧急运维服务

响应时间:3分钟

问题处理方式:宝塔专家1对1服务

工作时间:工作日:9:00 - 18:30

宝塔专业团队为您解决服务器疑难问题

点击联系技术免费分析

工作时间:09:00至18:30

快速回复 返回顶部 返回列表