当前位置:论坛首页 > Linux面板 > 求助

【已解答】服务器IP能ping通,但是宝塔装好后打不

发表在 Linux面板昨天 10:01 [复制链接] 1 48

为了能快速了解并处理您的问题,请提供以下基础信息:
面板、插件版本:wget -O install_panel.sh https://download.bt.cn/install/install_panel.sh && bash install_panel.sh ed8484bec
系统版本:Debian 12.11 64位
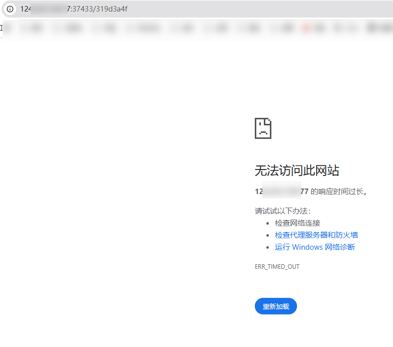
问题描述:我用的是腾讯云,新装的系统,然后装了宝塔之后,显示宝塔安装成功,但打开给的后台地址,就提示无法加载。
相关截图(日志、错误):

管理员们,你们好,我新装的系统,系统 是 Debian 12.11 64位 然后装的宝塔,装的显示成功了,但是打开给的后台地址,就一直提示无法打开。
但服务器IP是可以ping通的,也向腾讯云提交了工单,技术说服务器没有问题,网站IP是可以ping通的。
Snipaste_2026-01-02_10-00-26.jpg

使用道具 举报 只看该作者 回复
发表于 昨天 10:48 | 显示全部楼层
您好,您优先检查下端口是否放行,安全组是否放行呢
使用道具 举报 回复 支持 反对
您需要登录后才可以回帖 登录 | 立即注册

本版积分规则

普通问题处理

论坛响应时间:72小时

问题处理方式:排队(仅解答)

工作时间:白班:9:00 - 18:00

紧急运维服务

响应时间:3分钟

问题处理方式:宝塔专家1对1服务

工作时间:工作日:9:00 - 18:30

宝塔专业团队为您解决服务器疑难问题

点击联系技术分析

工作时间:09:00至18:30

快速回复 返回顶部 返回列表