当前位置:论坛首页 > Linux面板 > 求助

【已回应】宝塔数据库管理打不开 打开是空白页

发表在 Linux面板2019-7-20 13:55 [复制链接] 4 2082

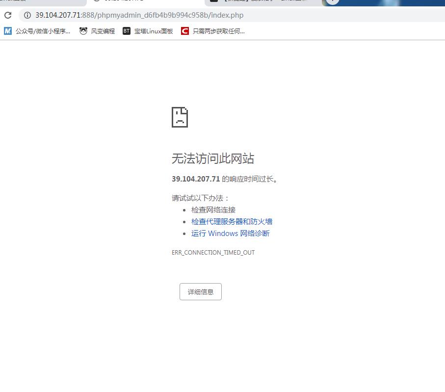
宝塔数据库管理打不开  打开是空白页
求助1.jpg
求助2.jpg
求助3.jpg
使用道具 举报 只看该作者 回复
发表于 2019-7-20 14:08:18 | 显示全部楼层
你的888端口都不通,在服务器安全组或者服务器内部防火墙看看有没有放行端口。
使用道具 举报 回复 支持 1 反对 0
发表于 2019-7-20 14:24:04 | 显示全部楼层
登录你的服务器管理 点开安全组 开房888端口
使用道具 举报 回复 支持 反对
发表于 2019-7-20 15:09:09 | 显示全部楼层
要在安全组里开放端口
使用道具 举报 回复 支持 反对
发表于 2019-7-20 15:44:18 | 显示全部楼层
过来学习下了!
使用道具 举报 回复 支持 反对
您需要登录后才可以回帖 登录 | 立即注册

本版积分规则

普通问题处理

论坛响应时间:72小时

问题处理方式:排队(仅解答)

工作时间:白班:9:00 - 18:00

紧急运维服务

响应时间:3分钟

问题处理方式:宝塔专家1对1服务

工作时间:工作日:9:00 - 18:30

宝塔专业团队为您解决服务器疑难问题

点击联系技术分析

工作时间:09:00至18:30

快速回复 返回顶部 返回列表