当前位置:论坛首页 > Linux面板 > 求助

【已回应】解析之后网页打不开提示找不到服务器的IP地址

发表在 Linux面板2019-7-26 22:44 [复制链接] 12 3431

本帖最后由 谢花郎 于 2019-7-27 09:23 编辑

QQ截图20190726223817.png 下面是腾讯云反馈回来的工单 QQ截图20190726224126.png
使用道具 举报 只看该作者 回复
发表于 2019-7-27 09:22:38 | 显示全部楼层
您好,这边测试ping以及nslookup解析不到您域名解析的IP,域名解析不生效。
28.png
使用道具 举报 回复 支持 反对
发表于 2019-7-27 09:52:16 | 显示全部楼层
谢花郎 发表于 2019-7-27 09:22
您好,这边测试ping以及nslookup解析不到您域名解析的IP,域名解析不生效。

你好能说一下怎么解析的吗
使用道具 举报 回复 支持 反对
发表于 2019-7-27 09:53:11 | 显示全部楼层
谢花郎 发表于 2019-7-27 09:22
您好,这边测试ping以及nslookup解析不到您域名解析的IP,域名解析不生效。

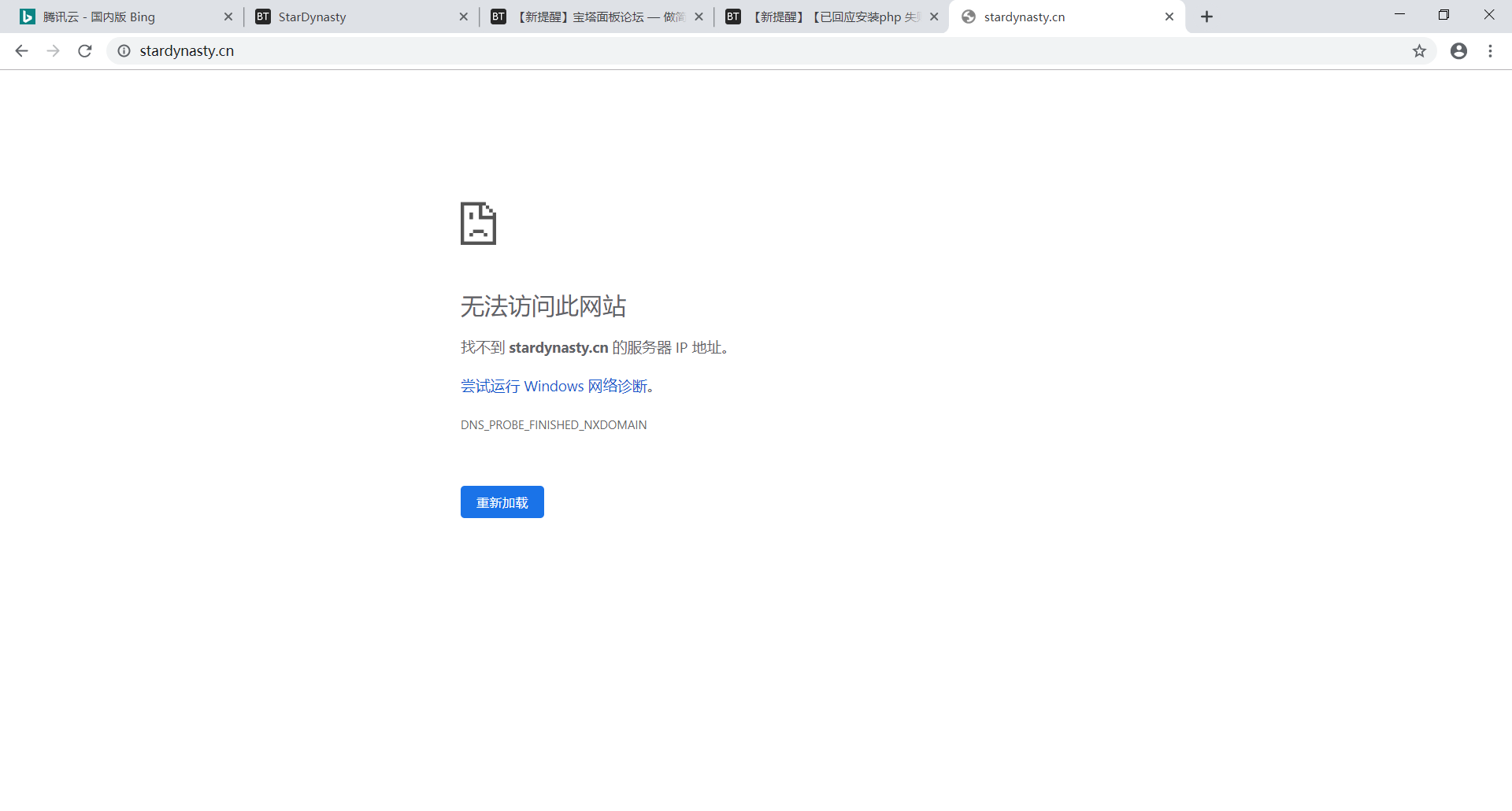
域名是:stardynasty.cn
使用道具 举报 回复 支持 反对
发表于 2019-7-27 09:55:26 | 显示全部楼层
宝塔用户_nhxqlv 发表于 2019-7-27 09:52
你好能说一下怎么解析的吗

域名是在哪购买的就去找域名提供商看,解析不到你域名的IP,网站是访问不了的。
使用道具 举报 回复 支持 反对
发表于 2019-7-27 09:57:44 | 显示全部楼层
谢花郎 发表于 2019-7-27 09:55
域名是在哪购买的就去找域名提供商看,解析不到你域名的IP,网站是访问不了的。 ...

你那个域名ping错了,域名是:stardynasty.cn
使用道具 举报 回复 支持 反对
发表于 2019-7-27 09:59:35 | 显示全部楼层
宝塔用户_nhxqlv 发表于 2019-7-27 09:57
你那个域名ping错了,域名是:stardynasty.cn

请查看
29.png
使用道具 举报 回复 支持 反对
发表于 2019-7-27 10:00:08 | 显示全部楼层
谢花郎 发表于 2019-7-27 09:55
域名是在哪购买的就去找域名提供商看,解析不到你域名的IP,网站是访问不了的。 ...

批注 2019-07-27 095905.png 您看,这里解析的哪里有问题吗?

其它我是不打算再登陆这个破论坛的。但是看到你的解析。我想请问一下。domain.com 真的是你的域名吗?我看你别名记录到此处。大佬。能交流下不.....  发表于 2019-7-27 13:17
使用道具 举报 回复 支持 反对
发表于 2019-7-27 10:11:44 | 显示全部楼层
宝塔用户_nhxqlv 发表于 2019-7-27 10:00
您看,这里解析的哪里有问题吗?

您还是咨询一下域名提供商那边。
使用道具 举报 回复 支持 反对
发表于 2019-7-27 14:19:11 | 显示全部楼层
域名DNS解析,你要把 www,域名解析到IP上,等几分钟就生效了
使用道具 举报 回复 支持 反对
发表于 2019-7-27 14:27:13 | 显示全部楼层
使用道具 举报 回复 支持 反对
发表于 2019-7-27 16:36:44 | 显示全部楼层
宝塔用户_yggtvd 发表于 2019-7-27 14:19
域名DNS解析,你要把 www,域名解析到IP上,等几分钟就生效了

是不是解析的 IP地址是自己的服务器地址呀?
使用道具 举报 回复 支持 反对
您需要登录后才可以回帖 登录 | 立即注册

本版积分规则

普通问题处理

论坛响应时间:72小时

问题处理方式:排队(仅解答)

工作时间:白班:9:00 - 18:00

紧急运维服务

响应时间:3分钟

问题处理方式:宝塔专家1对1服务

工作时间:工作日:9:00 - 18:30

宝塔专业团队为您解决服务器疑难问题

点击联系技术分析

工作时间:09:00至18:30

快速回复 返回顶部 返回列表