当前位置:论坛首页 > Linux面板 > 求助

【已回应】宝塔linux面板网站进入响应时间过长

发表在 Linux面板2020-4-25 08:53 [复制链接] 2 2844

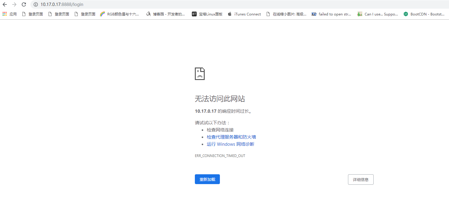
EasyConnect可以正常连接内网,面板网站进入响应时间过长,之前都是可以正常连接的,最近就一直登不上,麻烦知道的人和我说一下是什么原因
1587775693.jpg
1587775792(1).jpg
使用道具 举报 只看该作者 回复
发表于 2020-4-25 09:13:51 | 显示全部楼层
您好,连接超时了,你看下你的代理网络日志,是不是端口的问题导致的
使用道具 举报 回复 支持 反对
发表于 2020-4-25 10:50:27 | 显示全部楼层
可以说下是怎么查看吗,我不是很懂
使用道具 举报 回复 支持 反对
您需要登录后才可以回帖 登录 | 立即注册

本版积分规则

紧急运维服务

响应时间:3分钟

问题处理方式:宝塔专家1对1服务

工作时间:工作日:9:00 - 18:30

宝塔专业团队为您解决服务器疑难问题

点击联系技术分析

工作时间:09:00至18:30

快速回复 返回顶部 返回列表