当前位置:论坛首页 > Linux面板 > 求助

【已解答】宝塔创建站点正常,开启ssl后无法访问

发表在 Linux面板2021-9-1 10:58 [复制链接] 16 5682

本来的站点需要反向代理,但是提示反向代理无法开启SSL,查了下需先关闭反向代理,我试过不管用,然后准备重新创建一个站点先部署ssl 然后再开启反向代理。结果证书安装上后站点没用跳转到ssl,我就开启强制https 然后网站就打不开了,这到底怎么回事,急急急 QQ浏览器截图20210901105733.png QQ浏览器截图20210901105552.png QQ浏览器截图20210901105608.png
使用道具 举报 只看该作者 回复
发表于 2021-9-1 10:59:23 | 显示全部楼层
443 端口放开了
使用道具 举报 回复 支持 反对
发表于 2021-9-1 11:08:28 | 显示全部楼层

new.freeltimes.com
这个域名是未解析的,你排查下域名解析情况
使用道具 举报 回复 支持 反对
发表于 2021-9-1 11:17:25 | 显示全部楼层
大炮运维V587 发表于 2021-9-1 11:08
new.freeltimes.com
这个域名是未解析的,你排查下域名解析情况

是 new.feeltimes.com 你打错了。解析肯定没问题,再未开启ssl时是可以访问的
使用道具 举报 回复 支持 反对
发表于 2021-9-1 14:23:33 | 显示全部楼层
定律2018 发表于 2021-9-1 11:17
是 new.feeltimes.com 你打错了。解析肯定没问题,再未开启ssl时是可以访问的

好的,刚使用工具检测确实是443 端口放行的,但是使用https访问直接被拒绝了,请问您的SSL部署的正确吗?重启Nginx或者Apache时候有报错吗?
使用道具 举报 回复 支持 反对
发表于 2021-9-1 15:53:50 | 显示全部楼层
大炮运维V587 发表于 2021-9-1 14:23
好的,刚使用工具检测确实是443 端口放行的,但是使用https访问直接被拒绝了,请问您的SSL部署的正确吗? ...

SLL部署很简单没问题啊,重启nginx也没报错。现在http和https都打不开
使用道具 举报 回复 支持 反对
发表于 2021-9-1 16:00:22 | 显示全部楼层
定律2018 发表于 2021-9-1 15:53
SLL部署很简单没问题啊,重启nginx也没报错。现在http和https都打不开

您面板版本是哪个?截图看下您的SSL部署
使用道具 举报 回复 支持 反对
发表于 2021-9-1 16:15:38 | 显示全部楼层
大炮运维V587 发表于 2021-9-1 16:00
您面板版本是哪个?截图看下您的SSL部署

5.png 4.png QQ浏览器截图3.png 2222.png 11111.png 面板   [url=]7.2.0[/url]
使用道具 举报 回复 支持 反对
发表于 2021-9-1 16:24:31 | 显示全部楼层

更面板到最新,重新部署下SSL证书。
使用道具 举报 回复 支持 反对
发表于 2021-9-1 16:47:20 | 显示全部楼层
大炮运维V587 发表于 2021-9-1 16:24
更面板到最新,重新部署下SSL证书。

更新面板了,重新绑定了个二级域名。部署成功了,http能打开 https不行。然后我开启强制https后 都打不开了
msc333.png msc222.png msc111.png
使用道具 举报 回复 支持 反对
发表于 2021-9-1 16:54:10 | 显示全部楼层
定律2018 发表于 2021-9-1 16:47
更新面板了,重新绑定了个二级域名。部署成功了,http能打开 https不行。然后我开启强制https后 都打不开 ...

您到服务器上执行下
  1. netstat -lntup|grep 443
复制代码

如果能看到监听 443 端口,咨询下服务器运营商,是不是需要做其他的操作
使用道具 举报 回复 支持 反对
发表于 2021-9-1 17:10:53 | 显示全部楼层
大炮运维V587 发表于 2021-9-1 16:54
您到服务器上执行下

如果能看到监听 443 端口,咨询下服务器运营商,是不是需要做其他的操作 ...

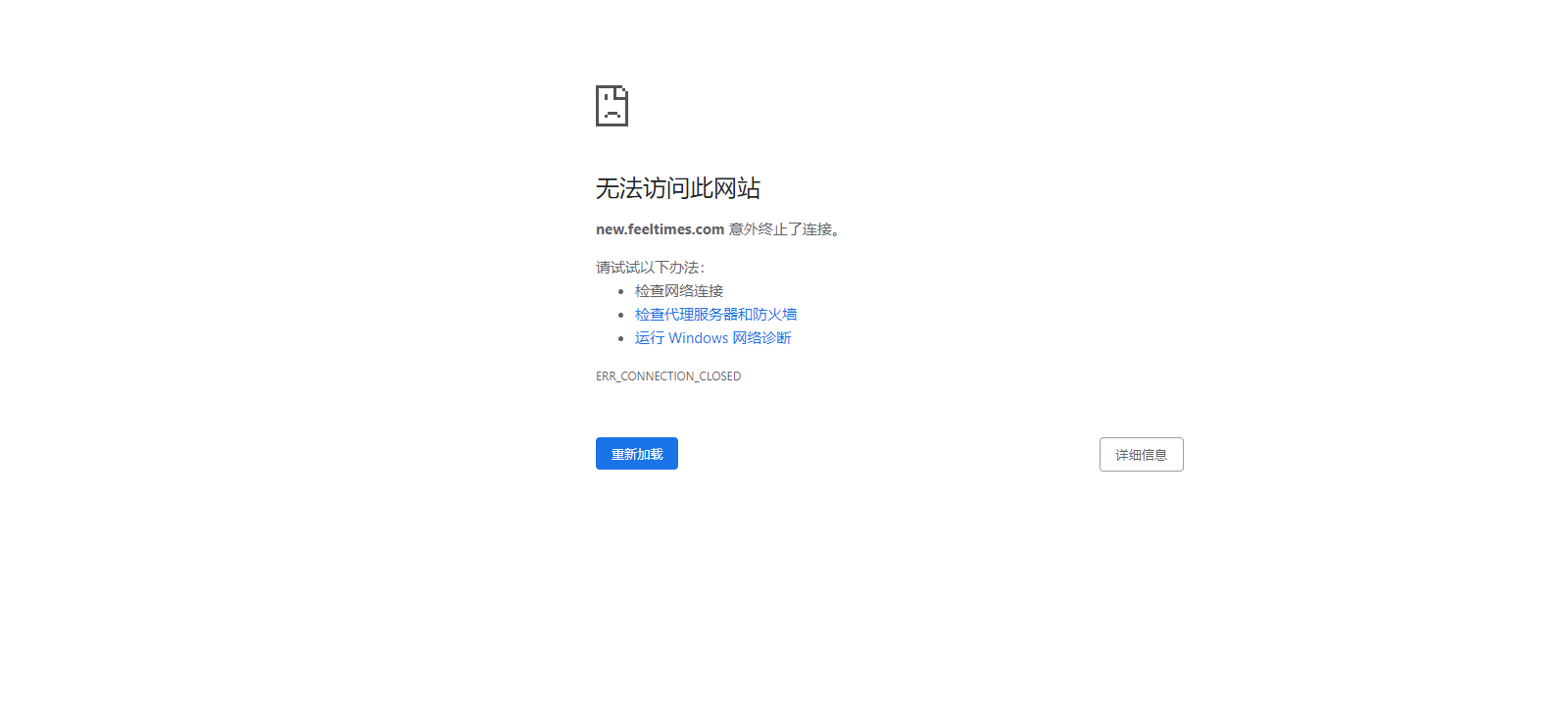
可以看到监听443.AWS不需要做其他操作,端口开启就行了,之前这台服务器上有绑定成功的站点。不知道为什么这次就是不行。而且我把站点ssl关了,又删了。重新再建没开启ssl,站点打开url上还是ssl,页面打不开状态
使用道具 举报 回复 支持 反对
发表于 2021-9-1 17:19:42 | 显示全部楼层
定律2018 发表于 2021-9-1 17:10
可以看到监听443.AWS不需要做其他操作,端口开启就行了,之前这台服务器上有绑定成功的站点。不知道为什 ...

问下运营商吧
使用道具 举报 回复 支持 反对
发表于 2021-10-21 17:54:49 | 显示全部楼层
遇到同样的问题,准备问服务商!
使用道具 举报 回复 支持 反对
发表于 2021-10-21 17:58:12 | 显示全部楼层
科学家 发表于 2021-10-21 17:54
遇到同样的问题,准备问服务商!

你也是ssl无法使用吗?有没有安装上面的排查下
使用道具 举报 回复 支持 反对
12下一页
您需要登录后才可以回帖 登录 | 立即注册

本版积分规则

普通问题处理

论坛响应时间:72小时

问题处理方式:排队(仅解答)

工作时间:白班:9:00 - 18:00

紧急运维服务

响应时间:3分钟

问题处理方式:宝塔专家1对1服务

工作时间:工作日:9:00 - 18:30

宝塔专业团队为您解决服务器疑难问题

点击联系技术免费分析

工作时间:09:00至18:30

快速回复 返回顶部 返回列表