当前位置:论坛首页 > Linux面板 > 讨论

【已解答】宝塔默认空白页,清空后居然有CNZZ的统计代码...

发表在 Linux面板2021-9-1 18:09 [复制链接] 1 1967

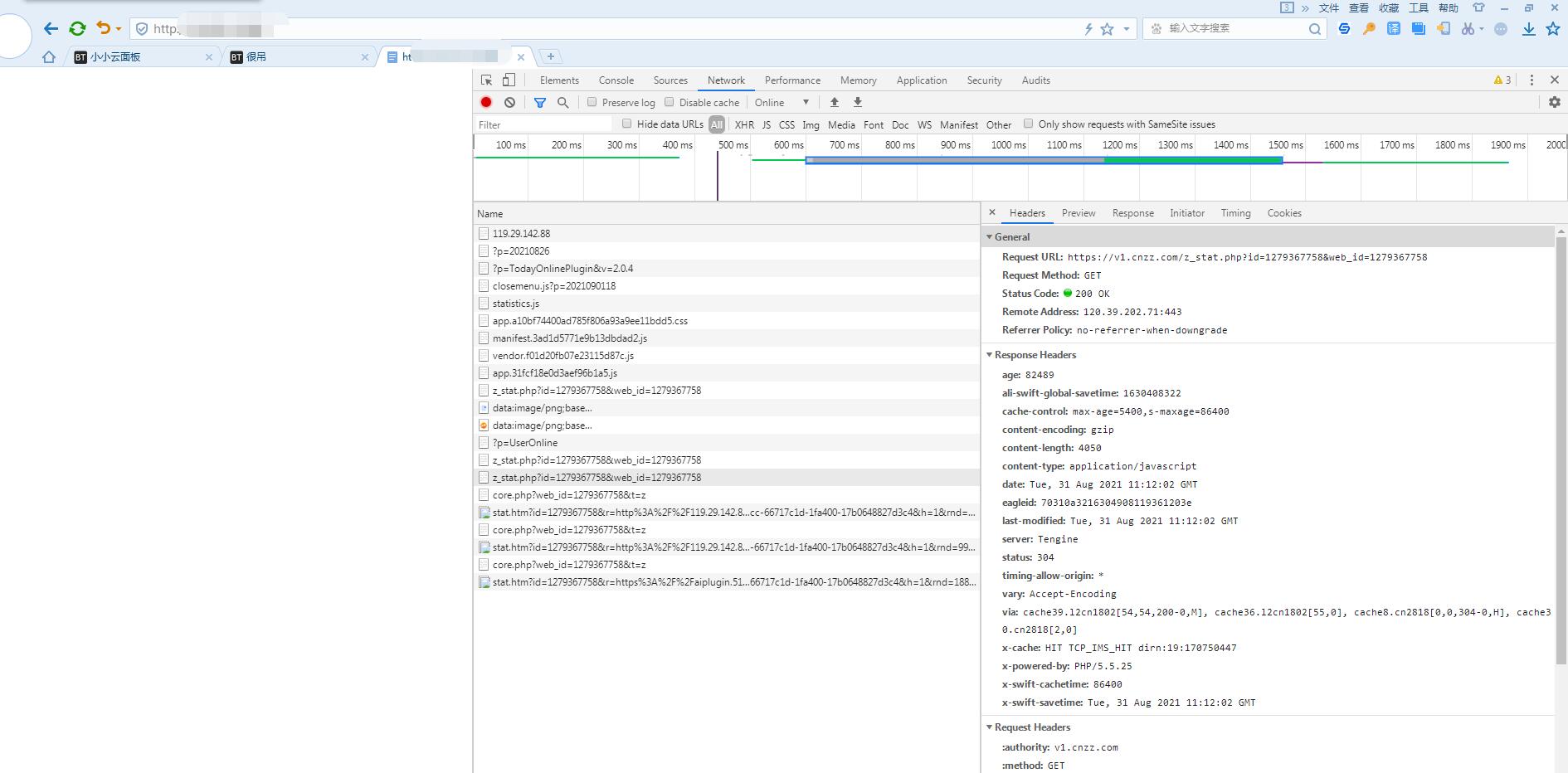
1.jpg 空白页,清空后,居然有CNZZ的统计代码。。
QQ截图20210901180632.jpg
如图: 3.jpg




希望官方给个解释,让我解决疑难杂惑,谢谢。
使用道具 举报 只看该作者 回复
发表于 2021-9-1 18:20:02 | 显示全部楼层
您好,我们面板上没有这个这个统计,您截图中的请求资源不是我们面板的资源
这是我们面板首页的请求的资源 面板的前端样式.png

使用道具 举报 回复 支持 反对
您需要登录后才可以回帖 登录 | 立即注册

本版积分规则

普通问题处理

论坛响应时间:72小时

问题处理方式:排队(仅解答)

工作时间:白班:9:00 - 18:00

紧急运维服务

响应时间:3分钟

问题处理方式:宝塔专家1对1服务

工作时间:工作日:9:00 - 18:30

宝塔专业团队为您解决服务器疑难问题

点击联系技术免费分析

工作时间:09:00至18:30

快速回复 返回顶部 返回列表