宝塔双11特惠活动,企业版2299元/3年,SSL证书低至9.9元!查看活动
当前位置:论坛首页 > Linux面板 > 求助

【已解决】网站无法访问

发表在 Linux面板2021-11-30 18:02 [复制链接] 14 3173

前几天重装了,网站的网站目录伪静态,数据库都配置了,还是无法访问
ps:是个新手,多多包涵
使用道具 举报 只看该作者 回复
发表于 2021-11-30 18:06:53 | 显示全部楼层
访问不了提示什么?建议提供截图
使用道具 举报 回复 支持 反对
发表于 2021-11-30 18:09:42 | 显示全部楼层
堡塔安全赤井秀一 发表于 2021-11-30 18:06
访问不了提示什么?建议提供截图

域名是备份了的
1638266935(1).png
使用道具 举报 回复 支持 反对
发表于 2021-11-30 18:11:12 | 显示全部楼层

http://tool.chinaz.com/port
请检查端口是否正常通讯,图中的反馈大概率是80(http)或443(https)端口没有通讯导致的
使用道具 举报 回复 支持 反对
发表于 2021-11-30 18:13:56 | 显示全部楼层
堡塔安全赤井秀一 发表于 2021-11-30 18:11
http://tool.chinaz.com/port
请检查端口是否正常通讯,图中的反馈大概率是80(http)或443(https)端口没有 ...

我的应该是https的
1638267208(1).png
使用道具 举报 回复 支持 反对
发表于 2021-11-30 18:15:30 | 显示全部楼层
  1. lsof -i:80
  2. lsof -i:443
  3. netstat -lntup|grep 80
  4. netstat -lntup|grep 443

  5. firewall-cmd --zone=public --list-ports
复制代码
使用道具 举报 回复 支持 反对
发表于 2021-11-30 18:16:02 | 显示全部楼层
堡塔安全赤井秀一 发表于 2021-11-30 18:11
http://tool.chinaz.com/port
请检查端口是否正常通讯,图中的反馈大概率是80(http)或443(https)端口没有 ...

!用你那个链接显示443是关闭的
使用道具 举报 回复 支持 反对
发表于 2021-11-30 18:17:18 | 显示全部楼层
宝塔用户_wpvzyd 发表于 2021-11-30 18:16
!用你那个链接显示443是关闭的

先把80端口处理通,再处理SSL的问题
使用道具 举报 回复 支持 反对
发表于 2021-11-30 18:20:05 | 显示全部楼层
堡塔安全赤井秀一 发表于 2021-11-30 18:17
先把80端口处理通,再处理SSL的问题

好的,麻烦您了
1638267582(1).png
使用道具 举报 回复 支持 反对
发表于 2021-11-30 18:20:58 | 显示全部楼层
堡塔安全赤井秀一 发表于 2021-11-30 18:17
先把80端口处理通,再处理SSL的问题

我刚才运行firewall-cmd --zone=public --list-ports这个没有443,所以我就在宝塔删了重新加了一下
使用道具 举报 回复 支持 反对
发表于 2021-11-30 18:22:36 | 显示全部楼层
堡塔安全赤井秀一 发表于 2021-11-30 18:17
先把80端口处理通,再处理SSL的问题

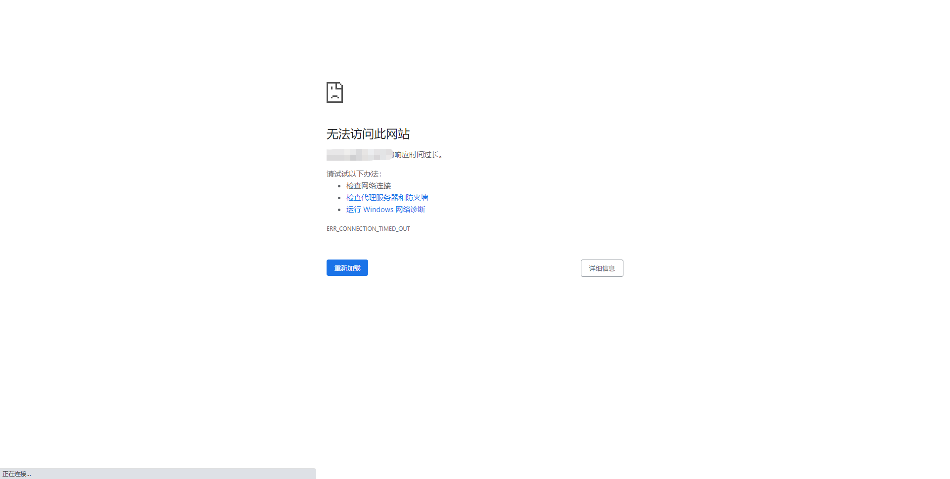
然后网站就变成这样了
1638267730(1).png
使用道具 举报 回复 支持 反对
发表于 2021-11-30 18:25:19 | 显示全部楼层
宝塔用户_wpvzyd 发表于 2021-11-30 18:22
然后网站就变成这样了

部署SSL就好了,
使用道具 举报 回复 支持 反对
发表于 2021-11-30 18:27:29 | 显示全部楼层

我有证书,还有七天过期
使用道具 举报 回复 支持 反对
发表于 2021-11-30 18:29:14 | 显示全部楼层
宝塔用户_wpvzyd 发表于 2021-11-30 18:27
我有证书,还有七天过期

部署上去就可以了
使用道具 举报 回复 支持 反对
发表于 2021-11-30 18:44:03 | 显示全部楼层

可以了麻烦您了
使用道具 举报 回复 支持 反对
您需要登录后才可以回帖 登录 | 立即注册

本版积分规则

普通问题处理

论坛响应时间:72小时

问题处理方式:排队(仅解答)

工作时间:白班:9:00 - 18:00

紧急运维服务

响应时间:3分钟

问题处理方式:宝塔专家1对1服务

工作时间:工作日:9:00 - 18:30

宝塔专业团队为您解决服务器疑难问题

点击联系技术免费分析

工作时间:09:00至18:30

快速回复 返回顶部 返回列表